※ 引述《pandalove (吳子亥)》之銘言: : 半夜怎麼演 : 大龍快回來 : 利物浦@兵工廠 : 14‘ 兵工廠 : 45’+3 利物浦(烏龍) : ——- H T ——- : 67‘ 兵工廠 : 90‘+2 兵工廠 : ——- F T ——-
lotterywin: 來4球 +10杯
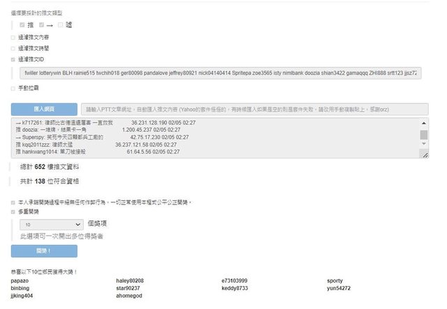
恭喜律師 https://i.imgur.com/cXuirFU.jpeg
抽十位 (本篇為律師二月抽獎第五篇) 無重複帳號參與live papazo v haley80208 v e73103999 v sporty v binbing v star90237 v keddy8733 v yun54272 v jjking404 v ahomegod v 恭喜以上得獎者 記得恭喜律師 飲料送了~ 謝謝大家 新年快樂 -- ※ 發信站: 批踢踢實業坊(www.ptt-website.tw), 來自: 1.164.131.164 (臺灣) ※ 文章網址: https://www.ptt-website.tw/SportLottery/M.1707500211.A.926
lotterywin: 來4球 +10杯
lotterywin: 辛苦府樂了103.234.206.243 02/10 01:38
fwiller: 此篇已發完 1.164.131.164 02/10 01:39
haley80208: 恭喜律師 感謝府樂大 36.236.235.90 02/10 01:48
sporty: 恭喜律師 感謝府樂大 114.137.6.212 02/10 01:58
Y949731: 包養分析了解對方想法。 114.137.6.212 02/10 01:58
papazo: 恭喜律師 感謝府樂大 118.169.53.121 02/10 01:59
Superspy: 恭喜 42.75.116.152 02/10 02:16
jjking404: 恭喜律師 感謝府樂大 118.170.84.95 02/10 02:36
oops7655: 恭喜律師 感謝府樂大 180.176.69.61 02/10 03:20
ahomegod: 感謝 59.115.13.203 02/10 03:56
T730733: 包養不急於著手感情發展。 59.115.13.203 02/10 03:56
e73103999: 感謝律師! 用力尻莊 180.218.40.41 02/10 08:18