作者fwiller (府雨薇樂是隻貓)
標題Re: [LIVE] 哥倫布機員 @ 休士頓發電機 場中
時間2024-03-15 00:48:04
※ 引述《RichardCastl (RichardCastle)》之銘言:
: 哥倫布機員:1(90+6‘)
: 休士頓發電機:00000000
: 怎麼演
: -----
: Sent from JPTT on my iPhone
噓 lotterywin: 幹…尾一球還我 10杯
恭喜律師 90+6 !!
逼律師出奶..
最近覺得 RichardCastl大的live很會尾? XD
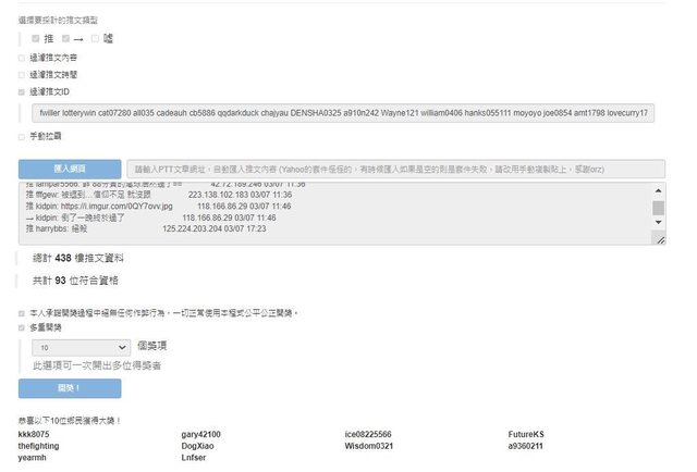
抽10位
https://i.imgur.com/JMvia0X.jpeg
無重複帳號參與抽獎
kkk8075
gary42100
ice08225566
FutureKS
thefighting
DogXiao
Wisdom0321
a9360211
yearmh
Lnfser
恭喜以上得獎者
記得 恭喜感謝律師
飲料要靜候律師給予
謝謝大家
--
--
※ 發信站: 批踢踢實業坊(www.ptt-website.tw), 來自: 1.164.142.133 (臺灣)
※ 文章網址: https://www.ptt-website.tw/SportLottery/M.1710434887.A.4E7
噓 lotterywin: 幹…尾一球還我 10杯
推 sunnymonkey: 恭喜! 42.77.42.250 03/15 01:04
推 a9360211: 終於中獎了,上個月抽了幾百杯 沒中過 42.71.137.20 03/15 01:09
→ Superspy: 恭喜 42.75.184.216 03/15 01:13
推 zang811001: 恭喜發財 49.217.131.224 03/15 01:48
推 VLADINA: 包養網結交跨國友誼。 49.217.131.224 03/15 01:48